V-Ray Dome Preview for C4D's Viewport.
$0+
$0+
https://schema.org/InStock
usd
Yunal Zobu
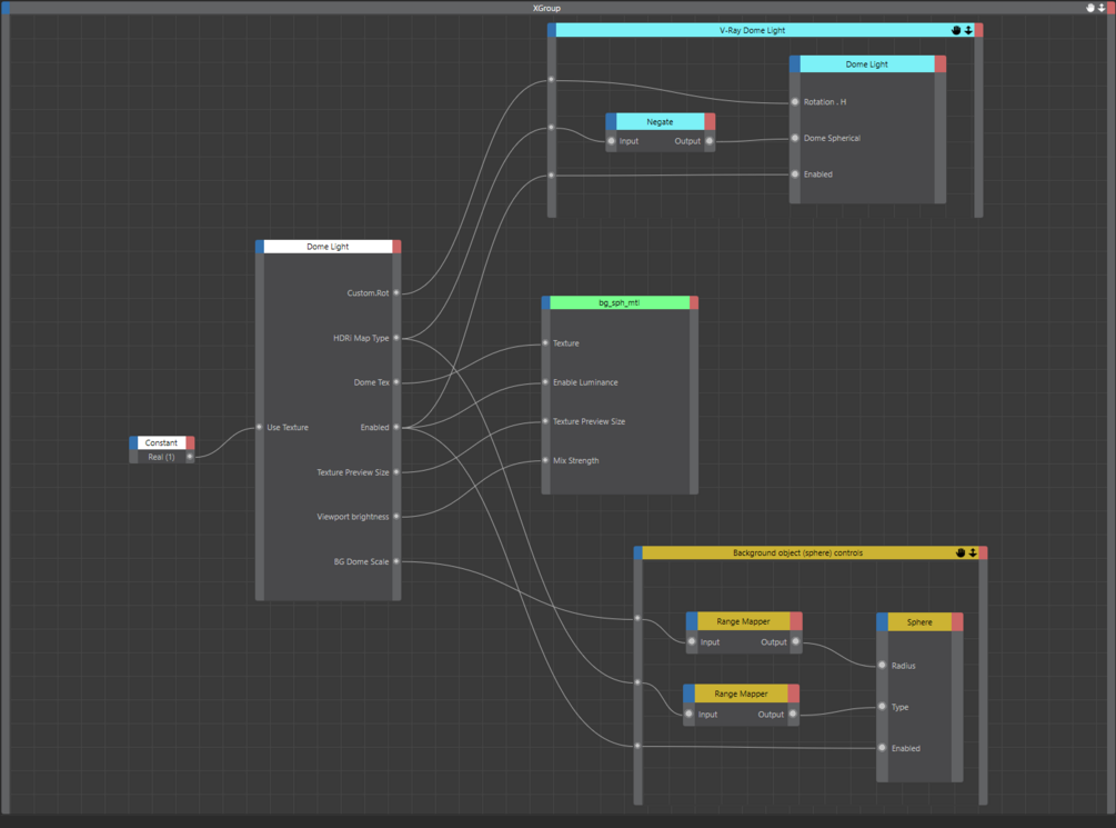
Just a quick xpresso setup for your HDRi Dome lights.
It has some nifty controls and a few useful HUDs.
Tested on S24 and R25.
Size
231 KB
Add to wishlist
Just a quick xpresso setup for your HDRi Dome lights.
It has some nifty controls and a few useful HUDs.
Tested on S24 and R25.